The content is published under Creative Commons Attribution 4.0 International license (CC BY 4.0).
Themed Collections:
RETOLD: Documentation | Digitisation | Sharing
RETOLD is the result of an EU cooperation project (2020-2024). The drive of the six partners in that project was to develop something to retain the stories which are presented in open-air museums. Open-air museums are vast repositories of cultural heritage data, which are currently located in archival records, photos, video, and the minds of museum staff and volunteers. RETOLD ensures that open-air museums continue telling important cultural heritage stories to a diverse public by developing a standardised workflow to collect, digitise, and share data on buildings, crafts, and traditions. By means of RETOLD, museum data are preserved and better accessible, offering opportunities for more engaging and impactful story-telling about cultural heritage to the general public.
Featured
RETOLD: Review of the Meeting at Batavialand, Lelystad, September 2024
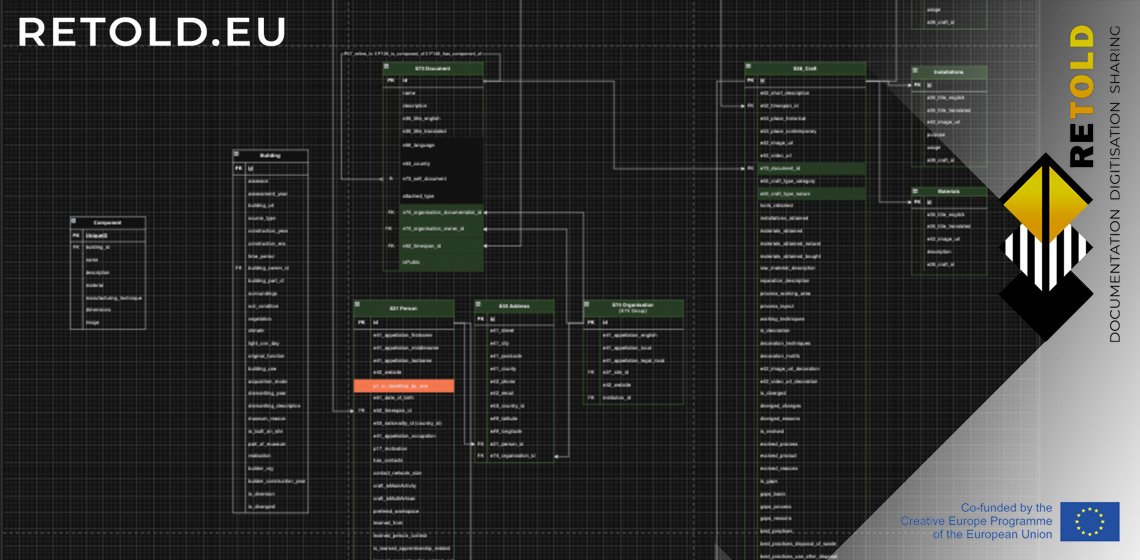
RETOLD: CIDOC CRM and the Documentation of Buildings and Crafts
RETOLD: Unlocking the potential of archaeological house reconstructions by standardizing documentation in open-air museums – experiences from the Museumsdorf Düppel in Berlin, Germany
RETOLD: Experiences in a Local Museum with Digital Documentation – The Stone Age Park Dithmarschen in Albersdorf (Germany) as a RETOLD Partner
RETOLD: Craft Documentation – as Part of the RETOLD Project
RETOLD: Review of the Meeting at the Universitat Autònoma de Barcelona (UAB), June 2022
RETOLD: Review of the Meeting at the Stone Age Park Dithmarschen, Albersdorf, September 2023
RETOLD: A SWOT Analysis
RETOLD: Review of the Meeting at ASTRA, Sibiu, March 2023
RETOLD: Documenting Houses, Sharing the Story with the Visitors
RETOLD: On the Way for a Digital Future of Documentation in Open-air Museums – User Requirements for Data Entry and a Management Product for the RETOLD-Project
RETOLD: Open-air Museum Mobile Applications UX Report - Looking for Inspiration
RETOLD: Initial Survey to Capture Current State of Digital Tech in Open-Air Museums
RETOLD: Documenting House (Re)constructions – An Excerpt of European Approaches
RETOLD: A European Project Digitises Memories of Experimental Archaeology for Their Preservation
Approaches to the Documentation of Houses in Open-Air Museums
Discussion: The Concept of Authenticity in Collections of Open-Air Museums
How is it possible that if you go into an arts museum, the ceramics you see may be made yesterday and may be a valued and legitimate part of the museum collection, while in open-air museums, a similar object ...
